| O-Prognose | ![]() |
| Handeling vergelijken |
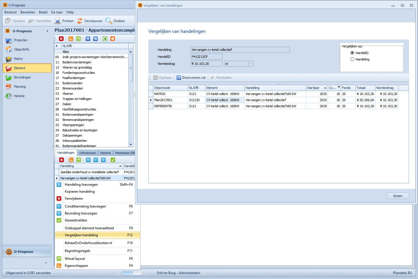
Bij gebruik van deze functie worden de wijzigingen van de gegevens in meerdere projecten doorgevoerd!U kunt in O-Prognose handelingen uit andere projecten met elkaar vergelijken.
U kunt snel en eenvoudig zien welke normbedragen voor dezelfde handeling in andere projecten zijn gehanteerd.
U kunt zo bijvoorbeeld in 1 keer de normbedragen gelijktrekken.
Werkwijze:

De selectie is hier gemaakt op basis van 'handelID'. Dit is een codering die wordt gebruikt om een handeling aan te duiden.
U kunt echter ook op de tekst van de 'handeling' vergelijken. De tekst moet dan wel eenduidig gespeld zijn om daadwerkelijk te kunnen vergelijken.
U kunt nu de prijs (of andere velden) van de handeling aanpassen in diverse projecten.
De wijzigingen die u hier maakt, worden in meerdere projecten doorgevoerd!
Wanneer u op de knop Opslaan klikt, worden de wijzigingen definitief doorgevoerd.
Doorvoeren cel
Met de knop Doorvoeren cel wordt de hele kolom gelijkgemaakt aan de waarde van de actieve cel. Er volgt een bevestigingsvraag. U kunt op deze manier bijvoorbeeld alle prijzen of STABU-codes in 1 keer gelijktrekken.
Herstellen
Met de knop Herstellen kunt u de laatste wijzigingen ongedaan maken.